내용은 간단하게 요약한 내용으로 포스트 작성자 본인이 수행한 내용만 기입하고, 그 외 상세한 내용은 미기입함.
1. 기능적 요구사항과 작업 분배
서브시스템과 종합 작업 별로 4명이 작업을 분배하였으며, 분배 내역은 아래와 같다.
| 서브 시스템 및 작업 명 | 담당자 |
| 식단 서비스, 일정 서비스, 클래스 다이어그램 통합 | 나 |
| 버스 서비스, 종합 UI 설계 | I |
| 바로가기 서비스, 애플리케이션 정보 조회, 배치 설계 | J |
| 사용자 개인 설정, 종합 DB 설계 | L |
UI의 디자인은 유구명세서 사용자 인터페이스와 거의 동일하다.
2. 요구명세서
내용은 간단하게 요약한 내용으로 포스트 작성자 본인이 수행한 내용만 기입하고, 그 외 상세한 내용은 미기입함. 1. 기능적 요구사항과 작업 분배 서브시스템 별로 4명이 작업을 분배하였으며,
wannado-gds.tistory.com
2. Sequence Diagram (시퀀스 다이어그램)




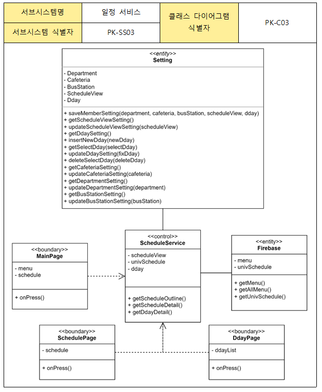
4. Class Diagram (클래스 다이어그램)
디자인패턴과 클래스 다이어그램 작성에 대한 요령이 부족하여 ECB패턴에 따라 작성하였다.
JavaScript 기반 프로젝트이지만 객체 지향 설계가 요구사항이라서 Java에 맞는 클래스 다이어그램으로 맞춰 작성되었다.


5. Design Classes (클래스 설계)
양이 많아 대표적으로 CafeteriaService 클래스만 업로드함.

이전 포스트
2. 요구명세서
내용은 간단하게 요약한 내용으로 포스트 작성자 본인이 수행한 내용만 기입하고, 그 외 상세한 내용은 미기입함. 1. 기능적 요구사항과 작업 분배 서브시스템 별로 4명이 작업을 분배하였으며,
wannado-gds.tistory.com
다음 포스트
4. 프로젝트 구현
내용은 간단하게 요약한 내용으로 포스트 작성자 본인이 수행한 내용만 기입하고, 그 외 상세한 내용은 미기입함. 1. 구현 작업 분담 구현 작업 담당자 프론트 : 모바일(버스, TIP, 바로가기, 설정)
wannado-gds.tistory.com
'Univ. > 캡스톤디자인' 카테고리의 다른 글
| 6. 감상평 (0) | 2024.01.11 |
|---|---|
| 5. 공모전 참가와 최종산출물 (0) | 2024.01.11 |
| 4. 프로젝트 구현 (1) | 2024.01.11 |
| 2. 요구명세서 (1) | 2024.01.11 |
| 1. 주제제안서 (1) | 2024.01.10 |